|
<< Click to Display Table of Contents >> Синхронізація з Новою поштою |
![]() ![]()
|
| Show/Hide Hidden Text |
Створення API-ключа Нової пошти
Налаштування шаблонів ТТН Нової пошти
Автоматичне оновлення статусів ТТН Нової пошти
Нова пошта та синхронізація з інтернет-магазином
Додаткова функція Синхронізація з Новою поштою дає можливість формувати Товарно-транспортну накладну (ТТН) Нової пошти, друкувати і відстежувати стан ТТН. Дана опція стане відмінним додатком для тих, хто працює з режимом Торгівля з випискою рахунка і користується послугами Нової пошти. При створенні видаткової накладної може бути сформована товарно-транспортна накладна, яка з'явиться на сайті Нової пошти, при цьому відстежувати статус ТТН можна з програми Торгсофт.
Зверніть увагу! Для роботи с функцією необхідна наявність інтернет-сполучення.
Створення API-ключа Нової пошти
Для роботи з Новою поштою в Торгсофт, необхідно мати API-ключ Нової пошти. Отримати ключ можна на сайті Нової пошти, в особистому кабінеті (https://my.novaposhta.ua). Необхідно зайти в особистий кабінет (якщо Ви не зареєстровані - необхідно зареєструватися) на сайті https://my.novaposhta.ua/registration. Після чого, перейти в меню Налаштування - вкладка Безпека (Мал. 2).

Мал. 1
В данному розділі відображається перелік доступних API-ключів. Варто зазначити, що в списку повинен бути хоча б один діючий ключ (праворуч відображається Термін дії ключа). Якщо в списку немає ключа, необхідно створити новий за дією Створити ключ, після чого скопіювати даний ключ в буфер обміну (буде необхідний при створенні нового відправника в програмі Торгсофт).
У разі, якщо закінчився термін дії API-ключа (поточного для відправника Нової пошти), необхідно його замінити. Детальніше про Заміну API-ключа читай тут.
Створення відправника Нової пошти
Після того, як активували додаткову функцію Синхронізація з Новою поштою, в пункті меню Налаштування - Параметри - Додаткові функції з'явиться розділ Нова пошта (Мал. 2).

Мал. 2 (Версія програми 2022.0.27)
В області Відправник Нової пошти необхідно створити відправника. При натисканні на кнопку Додати
, відкриється вікно Відправник Нової пошти (Мал. 3).

Мал. 3 (Версія програми 2022.0.6)
В даному вікні необхідно заповнити поле API-Ключ (скопіювати ключ з вашого профілю Нової пошти) і натиснути на кнопку Отримати дані, після чого заповниться поле Найменування (наприклад, Приватна особа Іванов Іван Іванович), яке можна буде змінити на будь-яку іншу зручну назву . Далі зберігаємо доданого відправника після натискання на кнопку Записати
.
Далі необхідно додати Адресу відправника Нової пошти. Для цього у відповідному полі натискаємо кнопку Додати
. Відкриється вікно Адреса Нової пошти (Мал. 4).

Мал. 4 (Версія програми 2022.0.5)
Для створення адреси відправника, вибираємо зі списку Місто Нової пошти. Якщо потрібного міста в списку немає, необхідно додати місто після натискання на кнопку Додати
, відкриється однойменне вікно, в якому два поля для вибору міста (Мал. 5): перше поля є пошуковим (шукає назву міста по першим введеним буквах), у другому підставляється знайдене відповідно до умов пошуку місто. Вибираємо місто і натискаємо Записати
.
За допомогою дії Оновити список відділень Нової пошти або при увімкненому налаштуванні Автоматично оновлювати список відділень Нової пошти відбувається завантаження списку складів Нової пошти для збереженого міста.

Мал. 5 (Версія програми 2022.0.5)
Додане місто відобразиться у відповідному полі на формі Адреса Нової пошти (Мал. 6).

Мал. 6 (Версія програми 2020.6.2)
Необхідно вибрати Вид доставки:
•Склад Нової пошти (Мал. 8). При виборі такого виду доставки необхідно в поле Склад нової пошти зі списку вибрати номер відділення Нової пошти. Для зручності пошуку потрібного відділення, можна використовувати пошук зліва від поля. Серед списку складів можуть потрапляти Почтомати (поштові термінали самообслуговування, за допомогою яких можна самостійно отримувати посилки в будь-який час. Але для відправлення посилки / вантажу через почтомат існують обмеження по габаритах і іншим параметрам вантажу).
Якщо потрібного відділення у списку не виявилося або оновлення списку давно не проводилося, натисніть кнопку Оновити список складів
.
•Адресна доставка. При виборі такого виду доставки, в полі Адреса необхідно вибрати адресу доставки. У разі якщо адреса нової пошти вибраного міста вже була попередньо сформована засобами Нової пошти (в особистому кабінеті на сайті Нової пошти), то вона з'явиться в випадаючому списку. Якщо ж необхідної адреси в переліку немає, в списку адрес нової пошти натиснути Створити нову адресу (Мал. 7). Нижче відобразиться поле, в якому зі списку потрібно вибрати необхідну Вулицю (Мал. 7) (для зручності пошуку вулиці, ліворуч від поля почніть вводити назву, після чого відобразиться відповідна назва вулиці), заповнити поля № будинку, Квартира (якщо є) і натиснути кнопку Зберегти
. Далі додана адреса вже буде відображатися в списку запропонованих адрес.

Мал. 7 (Версія програми 2020.6.2)
Після вибору складу або адреси нової пошти, дана адреса відобразиться в поле Адреса / Склад Нової пошти. Зберігаємо адресу, натиснувши Записати
- адреса для відправника Нової пошти додана (Мал. 8).

Мал. 8 (Версія програми 2022.0.27)
Варто зазначити, якщо обрано вид доставки Склад (для відправника), то посилку потрібно відвозити до відділення Нової пошти, а якщо Адреса - викликати заздалегідь кур'єра, щоб до моменту, коли потрібно відправляти посилку, вона була вже у Новій пошти (чітко обмовляється дата доставки / відправки з клієнтом). Відповідно, якщо для одержувача обраний Склад, то це означає самовивіз, Адресна доставка - доставка до під'їзду / двері + додаткова оплата, в разі, якщо одержувач платить за доставку.
Дія Оновити довідники
виконує оновлення довідників міст (населених пунктів) Нової пошти, в результаті чого відбувається оновлення назв міст на їх повноформатне подання (населений пункт, район, область). А дія Оновити адреси отримувачів
(таблиця Адреси відправника Нової пошти) виконує оновлення описів адрес контрагентів доставки Нової пошти на їх повноформатне подання (населений пункт, район, область, адреса/відділення). Ці дії дозволять актуалізувати інформацію про населені пункти та адреси отримувачів, у випадку перейменування або зміни адреси відділення.
Після додавання Відправника Нової пошти і додавання Адреси відправника, у вікні Параметри тиснемо Записати
.
Формування товарно-транспортної накладної (ТТН) Нової пошти
При створенні видаткової накладної в режимі Торгівля з випискою рахунка (вкладка Рахунок - дія Створити видаткову накладну
) на формі редагування Накладна (Мал. 18) у вкладці Параметри доставки необхідно натиснути кнопку Робота з ТТН (Мал. 9), після чого відобразиться наступний перелік дій:
1.
Створити нову ТТН ... - створення товарно-транспортної накладної. Як створити накладну, описано нижче.
2.
Створити ТТН за шаблоном - дозволяє створити ТТН Нової пошти на основі раніше створених ТТН з обраним типом вантажу (в якості шаблонів використовується ТТН за видами вантажу, які створені самими останніми), а також в списку відображаються раніше створені шаблони за допомогою пункту Налаштування шаблонів. Детальніше читай тут.
3.
Налаштування шаблонів - викликає форму Налаштування шаблонів для створення шаблонів ТТН. Детальніше читай тут.
4.
Додати ТТН за номером декларації - дозволяє відстежувати ТТН, яку створили на сайті Нової пошти (при додаванні такої ТТН створюються всі необхідні дані і контрагенти).

Мал. 9 (Версія програми 2022.0.0)
При виборі дії
Створити нову ТТН відкриється вікно Товарно-транспортна накладна Нової пошти (Мал. 10), в якому проводиться формування ТТН.

Мал. 10 (Версія програми 2020.6.2)
У лівій частині вікна необхідно вказати:
•Відправник - зі списку вибираємо відправника Нової пошти;
•Адреса відправника - зі списку вибираємо адресу відправника або, при необхідності, створюємо нову після натискання на кнопку Додати
(аналогічно опису вище);
•Одержувач - зі списку вибираємо одержувача Нової пошти (якщо для цього клієнта вже раніше було створено одержувача НП) або створюємо нового після натискання на кнопку Додати
. Відкриється вікно Одержувач Нової пошти (Мал. 11).

Мал. 11 (Версія програми 2022.0.38)
В даному вікні Відправник Нової пошти не редагується, а підставляється автоматично з форми створення ТТН. В поле Тип одержувача необхідно вибрати тип: Фізична особа, або Юридична особа. Прізвище, Ім'я, По батькові та Телефон підставляються з картки клієнта (якого вказано у рахунку). У випадку додавання іншого одержувача потрібно ввести ПІБ і номер телефона іншого контрагента доставки.
Якщо доставка на Відділення, потрібно активувати відповідне налаштування та почати вводити назву населеного пункта. З'явиться перелік населених пунктів відповідно до введеного значення. Виберіть необхідний. У Відділенні вкажіть номер відділення.
У випадку доставки на Адресу (Мал. 12), активуйте відповідне налаштування та почніть вводити назву Населеного пункта. З'явиться перелік населених пунктів відповідно до введеного значення. Виберіть необхідний. В полі Вулиця так само почніть вводити назву вулиці і оберіть з переліку. Введіть № дому та квартиру.

Мал. 12 (Версія програми 2022.0.38)
Якщо обраний тип Юридична особа, стане доступним поле Код ЄДРПОУ/РНОКПП (Мал. 13) введіть код ЄДРПОУ або РНОКПП та натисніть Знайти
, після чого автоматично заповниться поле Назва компанії згідно введеному коду.

Мал. 13 (Версія програми 2022.0.38)
Далі вказуємо Місто (Населений пункт) Нової пошти та Відділення або Адресу (аналогічно опису вище).
Зберігаємо створеного одержувача по кнопці Записати.
Також одержувача Нової пошти можна додати в картці клієнта. Детальніше див. тут
Створення одержувача Нової пошти (картка клієнта) Формування даних одержувача (його найменування, контактні дані, адреси) можно проводити також у картці клієнта у вкладці Параметри доставки. Для створення одержувача Нової пошти заходимо в пункт меню Маркетинг - Клієнти, вибираємо необхідного клієнта (або створюємо нового) і в картці клієнта переходимо у вкладку Параметри доставки. В даній вкладці в списку контрагентів доставки є клієнт, запис якого створений автоматично на підставі даних про клієнта (відзначено іконкою
Мал. 1 (Версія програми 2022.0.38)
Відкриється вікно Одержувач Нової пошти (Мал. 2).
Мал. 2 (Версія програми 2022.0.38)
Якщо в програмі вказано більше одного відправника Нової пошти, потрібно у відповідному полі Відправник вказати для якого відправника ви створюєте одержувача Нової пошти (з цією можливістю можна не втрачаючи часу створювати ТТН Нової пошти від різних філій, де є свій відправник). В поле Тип одержувача необхідно вибрати тип: Фізична особа, або Юридична особа. Прізвище, Ім'я, По батькові та Телефон підставляються з картки клієнта. Якщо доставка на Відділення, потрібно активувати відповідне налаштування та почати вводити назву населеного пункта. З'явиться перелік населених пунктів відповідно до введенного значення. Виберіть необхідний. У Відділенні вкажіть номер відділення. У випадку доставки на Адресу (Мал. 3), активуйте відповідне налаштування та почніть вводити назву Населеного пункта. З'явиться перелік населених пунктів відповідно до введенного значення. Виберіть необхідний. В полі Вулиця так само почніть вводити назву вулиці і оберіть з переліку. Введіть № дому та квартиру.
Мал. 3 (Версія програми 2022.0.38)
Якщо обраний тип Юридична особа, стане доступним поле Код ЄДРПОУ/РНОКПП (Мал. 4) введіть код ЄДРПОУ або РНОКПП та натисніть Знайти
Мал. 4 (Версія програми 2022.0.38)
Далі вказуємо Місто (Населений пункт) Нової пошти та Відділення або Адресу (аналогічно опису вище). Зберігаємо створеного одержувача по кнопці Записати
Мал. 5 (Версія програми 2022.0.38)
При необхідності можна додати й іншу адресу доставки Нової пошти для контрагента. Для цього натисніть кнопку Додавання адреси Нової пошти
У випадку, якщо клієнту потрібно додати іншого контрагента (одержувача) Нової пошти, ви можете Додати
Мал. 6 (Версія програми 2022.0.38)
Тут вводимо ПІБ контрагента та його номер телефону. Якщо цей контрагент доставки буде використовуватися завжди для цього клієнта, можна активувати налаштування За замовчуванням. В таком випадку, цей одержувач автоматично буде підставлятися при створенні ТТН Нової пошти. Зберігаємо створеного контрагента по кнопці Записати. Далі для цього контрагента створюємо Одержувача Нової пошти аналогічно опису вище (Мал. 1 - Мал. 4). Після створення одержувача Нової пошти і додавання йому адреси доставки (адреси Нової пошти), зберігаємо внесені в картку клієнта зміни по кнопці Записати Таким чином, при створенні ТТН Нової пошти для цього клієнта можна буде обрати одержувача та адресу доставки. Для економії часу рекомендується створювати одержувача та відповідну адресу доставки одразу при оформленні ТТН. |
•Адреса одержувача - зі списку вибираємо адресу одержувача або створюємо нову після натискання на кнопку Додати
(аналогічно опису вище Створення адреси відправника);
•Платник - необхідно вибрати хто є платником доставки: відправник або одержувач;
•Спосіб оплати - готівкова чи безготівкова (доступна за умови наявності договору з Новою поштою у кабінеті відправника як юридичної особи);
•Дата відправки;
•Зворотня доставка. Якщо потрібна зворотня доставка, необхідно активувати даний перемикач, після чого стануть доступними поля:
- Тип доставки (Документи / Післяплата / Інше). Варто зазначити, що якщо в рахунку вказано Післяплата, то в настройках ТТН автоматично буде вказано післяплата.
- Опис - заповнити поле відповідно до обраного типу зворотньої доставки. Наприклад, якщо післяплата, то в описі сума підставиться автоматично з поля Загальна сума за видатковою накладною. В поле опису додаткової зворотньої доставки, якщо обрана післяплата, суму потрібно вписувати вручну;
- Платник зворотної доставки - Одержувач або Відправник.
•Доп. зворотна доставка - в разі необхідності додаткової зворотної доставки активуйте даний перемикач. При використанні одночасно двох зворотних доставок не можна вибирати однакові типи зворотних доставок: документ-документи, післяплата-післяплата і інше-інше.
У правій частині вікна вказуються параметри вантажу:
1) Тип вантажу (Вантаж, Посилка, Документи, Шини-Диски, Палети) (Мал. 14).

Мал. 14 (Версія програми 2020.6.2)
Залежно від обраного Типу вантажу, відображаються відповідні таблиці:
•для Вантаж / Палети / Посилка відображається таблиця для вказівки габаритів, ваги (Мал. 15). Для створення ТТН Нової пошти з даним типом вантажу необхідно в таблиці нижче вказати фізичні параметри вантажу: Ширина, Довжина, Висота, Вага (Об'єм визначається на підставі введених значень ширини, довжини і висоти). Для зручності заповнення даних можна використовувати клавішу Tab для переміщення курсора по колонках. Якщо кількість місць більше одного, то окремо для кожного місця потрібно вказати його характеристики. Для додавання ще однієї характеристики, натисніть на плюсик внизу таблиці або поєднання клавіш Ctrl + стрілка вниз - додасться ще один рядок для введення параметрів вантажу (кнопка "мінус" або поєднання клавіш Ctrl + стрілка вгору видаляє доданий місце (запис, яка виділений), при цьому підсумкові параметри розраховуються автоматично). Загальний об'єм, Вага та Кількість місць визначиться на підставі введених даних. Вкажіть Оціночну вартість і Опис посилки. Якщо оціночна вартість не вказана, буде використовуватися мінімальне значення за замовчуванням - 300.00 (грн).
Після вказівки параметрів, натиснувши на клавішу Enter можна перерахувати підсумкові параметри.

Мал. 15 (Версія програми 2022.0.36)
•Шини-Диски (Мал. 16). Для створення ТТН Нової пошти з типом вантажу Шини-Диски необхідно в таблиці нижче вказати кількість (шт) у відповідній позиції Шин-Дисків.

Мал. 16 (Версія програми 2020.6.2)
•для типу вантажу Документи (Мал. 17) виберіть вагу і оціночну вартість в полях нижче. Якщо оціночна вартість не вказана, то буде використовуватися мінімальне значення за замовчуванням - 300 (грн).

Мал. 17 (Версія програми 2020.6.2)
•Друк:
oТТН. При активній галочці після створення ТТН, відобразиться вікно для друку накладної (Мал. 18) і ця опція збережеться за замовчуванням. Якщо даний перемикач неактивований, то роздрукувати ТТН Нової пошти можна після її збереження на вкладці Витратні накладні з групи дій Друк накладної, вибравши дію Друк ТТН Нової пошти
.
oмаркування - при виборі друку ТТН і маркувань, спочатку відобразиться ТТН для попереднього перегляду і друку, потім - попередній для друку маркувань. Дія Друк маркувань Нової пошти
також знаходиться на вкладці Видаткова накладна (група дій Друк накладної). Друк маркувань доступний як для принтера А4, так і для принтера Zebra;
oТТН 1 копія - стандартний друк ТТН, тільки буде роздрукована одна копія (друга половина листа буде порожня).
oмаркування на А4 - друк 6 наклейок на аркуші А4.
Також є можливість друку ТТН / маркувань при множинному виборі видаткових накладних (необхідно виділити потрібні накладні і натиснути дію Друк ТТН Нової пошти
або Друк маркувань Нової пошти
. Друк буде для тих накладних, у яких є створені ТТН Нової пошти). А також можливість друку для різних відправників (якщо в списку ТТН Нової пошти є створені ТТН більше, ніж від одного відправника, то в заголовку форми попереднього перегляду буде відображатися для якого відправника буде надруковано документ і кількість ТТН). При цьому, друк відбувається групами - для кожного відправника свій список ТТН Нової пошти. Наприклад, відправник Іванов створив 3 ТТН Нової пошти, а Петров - 4 ТТН. В такому випадку, відкриється спочатку форма попереднього перегляду з трьома сторінками ТТН, які створював Іванов (відправляємо на друк, закриваємо форму). Потім відкриється форма з чотирма сторінками ТТН, які створював Петров.
При першому успішному створенні ТТН НП, значення полів Відправник, Адреса відправника і положення галочки Друк ТТН зберігається в реєстрі для підстановки значень за замовчуванням при наступних формуваннях ТТН НП. У разі, якщо відправник при наступному формуванні ТТН буде використовуватися інший, його потрібно буде переобирати в списку (аналогічно і адреса відправника), при цьому вже даний відправник збережеться за замовчуванням.

Мал. 18 (Приклад накладної Нової пошти)
У режимі попереднього перегляду товарно-транспортної накладної Нової пошти накладної для зручності перегляду і друку можна використовувати комбінації клавіш:
- Збільшити - Ctrl + Z;
- Зменшити - Ctrl + X;
- Друк - Ctrl + P.
•Номер упаковки - заноситься номер упаковки (упаковка Нової пошти зі штрих-кодом) вручну або за допомогою сканера штрих-кодів;
•Номер замовлення - автоматично заноситься номер видаткової накладної, для якої формується ТТН Нової пошти;
•Вага (слід звернути увагу, що деякі відділення не приймають посилки більше 30 кг (в назві відділення це вказується));
•Загальний об'єм - підсумовується на підставі введених даних Ширина, Довжина, Висота;
•Кількість місць - в залежності від того, скільки було додано позицій в кожній з таблиць;
•Оціночна вартість - потрібно ввести вартість вантажу (якщо поле не заповнено, Новою поштою автоматично виставляється мінімальна оціночна вартість 300 грн). При вказівці оціночної вартості більше 300 грн, до вартості за доставку додається %, який буде страховкою вантажу.
•Опис посилки. Для деяких типів вантажу опис посилки виставляється за замовчуванням і стає недоступним для редагування.
Налаштування Додати до реєстру відправлень. Якщо настройка активна, то після створення ТТН потрібно буде вибрати реєстр, в який буде додана ТТН. Далі з реєстром можна буде працювати вже на формі Реєстри ТТН Нової пошти. Детальніше читай тут.
Відправлення без коробки - активує відповідну додаткову послугу (доступна для типів вантажу Вантаж та Посилка). Активуючи цей перемикач, опція застосовується для всього відправлення. Активовану послугу буде позначено відповідною піктограмою (Мал. 20 (3)). Налаштування настройки зберігається для створення ТТН по шаблону (коли не вказуються фізичні параметри). Умови використання / включення послуги при створенні ТТН Нової пошти: для можливості створення експрес-накладної з позначкою "Відправлення не в коробці", відправлення повинно відповідати таким параметрам:
•вага (фактична та об'ємна) від 2 кг до 30 кг;
•довжина, ширина і висота менше або дорівнює 120 см, при цьому одна зі сторін (довжина, ширина або висота) більше або дорівнює 40 см.
Довідка! Стандарти пакування вантажів доступні за посиланням. При відстеженні ТТН інформація про те, що відправлення без коробки не відображається. Якщо послугу "Відправлення не в коробці" замовили при створенні відправлення, в маркуванні буде відображатися значок "ОВ" (особливий вантаж) (Мал. 19).

Мал. 19
Також можна вказувати послугу Без коробки при заповненні фізичних параметрів кожного місця в таблиці для типів вантажу Вантаж та Посилка. В стовпчику Послуги треба натиснути три крапки (Мал. 20 (1)) і на формі Послуги активувати перемикач Без коробки (Мал. 20 (2)), в такому разі послуга буде застосовуватися для вказаного місця. Активовану послугу буде позначено відповідною піктограмою (Мал. 20 (3)).

Мал. 20 (Версія програми 2022.0.38)
Налаштування Пакування (доступно для типів вантажу Вантаж та Посилка та лише для посилок з типом доставки Відділення - Відділення). Послуга "Пакування" передбачає розміщення відправки в найбільш підходящий вид пакування, який забезпечує його надійне транспортування, складування, зберігання та захист. Пакування відбувається в упаковку запропонованого асортименту компанії Нова пошта. При заповненні фізичних параметрів (ширина, об'єм, довжина, висота та вага) в стовпчику Послуги треба натиснути три крапки (Мал. 20 (1)) і на формі Послуги активувати перемикач Пакування (Мал. 20 (4)), після чого стане доступним поле для вибору виду упаковки (Мал. 20 (5)) (інформація отримується з сервера Нової пошти), в переліку доступні варіанти відносно вказаних фізичних розмірів посилки. Активовану послугу Пакування буде позначено відповідною піктограмою (Мал. 20 (6)).
Налаштування Контроль оплати доступна для клієнтів, у яких укладено договір з Новою поштою. При активації даної настройки, сума за накладною автоматично заповнюється в відповідне поле і використовується при створенні ТТН Нової пошти з додатковою послугою Контроль оплати, а також відображається в друкованій формі товарно-транспортної накладної. При створенні нової ТТН, якщо рахунок видаткової накладної має ознаку Післяплата та за накладною є борг (оплачена не повністю), то на формі ТТН автоматично активується послуга Контроль оплати (якщо вона доступна відправнику, інакше активується послуга Післяплата). У разі, якщо видаткова накладна оплачена повністю, то користувачеві виводитися попередження, щоб уникнути помилок при формуванні ТТН.
На вкладці Додаткові послуги є ряд послуг (Мал. 21).

Мал. 21 (Версія програми 2022.0.0)
•Локал експрес - надається тільки Бізнес-клієнтам та Інтернет-магазинах за попереднім погодженням з персональним менеджером. Відправлення упаковуються і маркуються Клієнтами відповідно до Умов надання послуг "Нова пошта" і не вимагають додаткової упаковки і обрешітки. Часовий інтервал доставки, обраний Клієнтом, може бути змінений, якщо вага і час передачі відправлень кур'єру "Нова пошта" не відповідає умовам надання Локал Експрес.
•Бажана дата доставки - послуга доступна тільки за умови доставки за адресою одержувача, не вимагає додаткового підключення, доступна для всіх клієнтів.
•Доставка в тимчасові інтервали - послуга доступна тільки за умови доставки на адресу, не вимагає додаткового підключення, доступна для всіх клієнтів (активується в наступній послідовності Адреса доставки - Бажана дата доставки - Тимчасові інтервали - Доставка в тимчасові інтервали)
•Супроводжуючі документи - доступна для всіх клієнтів (приклад, гарантійний талон, видаткова накладна)
•Додаткова інформація про відправлення - доступна для всіх клієнтів (приклад, розширений опис відправлення або вміст упаковки)
•Підйом на поверх - доступна для всіх клієнтів. Передбачає підйом відправлення на поверх під час доставки відправлення на адресу отримувача. Фактична вага одного місця відправлення не повинна перевищувати 100 кг, а відстань від місця парковки автомобіля ТОВ "Нова пошта" до будівлі - 50 м. Замовити послугу може Відправник під час оформлення відправлення. Якщо вага відправлення по одній експрес-накладній становить не більше 30 кг (фактичної або об'ємної ваги, визначеної за великим значенням), то послуга надається без додаткової оплати, без попереднього замовлення і незалежно від поверху Одержувача.
•Доставка особисто в руки - передбачає видачу відправлення тільки особі, яка вказана Одержувачем в експрес-накладній. Послуга доступна тільки за умови доставки на адресу. Замовити послугу може тільки Відправник для відправлень по одному з типів основної послуги: "Адреса-Адреса" або "Відділення-Адреса". ТОВ "Нова пошта" не несе відповідальності за вручення відправлення неналежного Одержувачу, якщо Відправник вказав неправильну або неповну інформацію про Одержувача.
•Контроль оплати передачі - передбачає контроль представником ТОВ "Нова пошта" процесу розпакування і передачу згідно з видатковою накладною кожної одиниці відправлення Одержувачу. Послуга надається Замовнику при наявності договору про надання послуги.
•код RedBox - доступна для всіх клієнтів. Це інноваційний продукт передплати, де коробка, доставка замовлення, доставка відправлення і додаткові сервіси включені у вартість. Послуга надається без зважування, клієнт може відправити по Україні все, що поміститься в коробці і дозволено до відправлення. Більше інформації по посиланнях (1 і 2).
•Авіадоставка - послуга тимчасово недоступна до замовлення. Передбачає швидку доставку відправлень по Україні авіаційним транспортом вагою не більше 30 кг і з максимальною стороною однієї зі сторін не більше ніж 70 см. Додаткова послуга доступна до замовлення в бізнес-кабінеті, API і в відділеннях ТОВ "Нова пошта" згідно зі списком населених пунктів, зазначених на сайті.
•Суботня доставка - послуга передбачає доставку в суботу на адресу одержувача, доступна для всіх клієнтів, якщо в місті одержувача виконується доставка в суботу.
•Забрати довіреність - зворотна доставка підтипів документів передбачає повернення Відправникові тих підтипів документів (довіреність, експрес-накладна з печаткою або без, ТТН державного зразка з печаткою або без, видаткова накладна з печаткою або без), які були вказані під час оформлення відправлення. Забір документів відбувається у Одержувача під час передачі відправлення. За замовчуванням забір документів є обов'язковою умовою видачі відправлення Одержувачу, при цьому представник ТОВ "Нова пошта" сповіщає про будь-яку нестандартну ситуацію Відправника і очікує його вказівки для подальших дій.

Мал. 22 (Версія програми 2020.6.2)
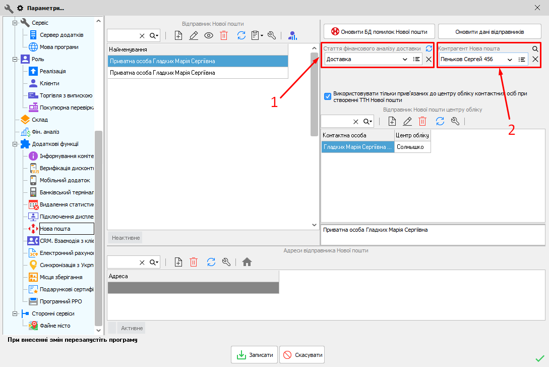
Є можливість обліку витрат за накладною, якщо за доставку платить відправник (Платник - Відправник), при цьому, сума по витраті = сумі за доставку. Для цього необхідно включити настройку Створити витрату за накладною (Мал. 22), після чого нижче необхідно вказати Форму оплати (безготівкова / готівкова) і вибрати, відповідно, розрахунковий рахунок або касу. Зверніть увагу, що для створення витрат за накладною, необхідно в пункті меню Налаштування - Параметри - Додаткові функції - Нова пошта необхідно вказати Статтю фінансового аналізу доставки (Мал. 23 (1)) і вибрати Контрагента Нової пошти (Мал. 23 (2)) (необхідно для створення фінансових документів і оплати за накладною). Після створення ТТН Нової пошти, автоматично буде створена витрата по накладній

Мал. 23 (Версія програми 2022.0.0)
Після створення товарно-транспортної накладної Нової пошти, натискаємо Записати
- накладна з'явиться на сайті Нової пошти. Після цього Ви повернетеся на форму редагування Накладна (Мал. 24) - в поле Номер декларації відображається номер створеної ТТН накладної Нової пошти. Варто звернути увагу, що колонка Номер декларації знаходиться в самому кінці таблиці списку видаткових накладних, але при необхідності її можна перемістити (перетягти) на видиму область екрана.

Мал. 24 (Версія програми 2020.6.2)
Тут же, після натискання на кнопку Работа з ТТН (Мал. 9) Ви можете подивитися статус накладної. При натисканні на кнопку відкриється вікно Відстеження ТТН нової пошти (Мал. 25). В даному вікні відображається Статус ТТН (відразу після створення відображається статус "Нова пошта очікує відправлення і відправника"). При натисканні на кнопку Оновити стан ТТН
, статус видаткової накладної може змінитися з "Не відправлено" на "Відправлено", а потім "Доставлено" в разі, якщо посилку вже віддали на Нову пошту і її відправили по маршруту. Ви можете також налаштувати автоматичне оновлення статусів ТТН. Детальніше читай тут.

Мал. 25 (Версія програми 2020.6.2)
На даній формі відображаються основні параметри (вкладка Основне) товарно-транспортної накладної (Прогноз дати доставки, Оціночна вартість, Вартість за доставку, інформація про відправника та одержувача і т.д.). На вкладці Інше (Мал. 26) відображається більш розширена інформація про товарну-транспортну накладну. При необхідності, Ви можете Видалити ТТН
, натиснувши на відповідну кнопку.

Мал. 26 (Версія програми 2020.6.2)
На вкладці Видаткова накладна можна також перевірити стан ТТН. Для цього необхідно вибрати потрібну Вам накладну та натиснути кнопку Відстеження ТТН Нової пошти
(Мал. 27 (1)). При натисканні на кнопку відкриється однойменне вікно (див. опис вище).

Мал. 27 (Версія програми 2020.6.2)
У списку видаткових накладних в колонках № накладної та Одержувач відображаються стану руху грошових коштів (для режиму післяплата і зворотної доставки НП) і статус доставки відповідно:
Для статусу доставки в колонці Одержувач з'являється більше піктограми:
•
- посилка передана на НП і вже поставлена на маршрут (виїхала з відділення відвантаження);
•
- посилка доставлена одержувачу.
Коли посилка знаходиться все ще у відправника, ніякої піктограми не відображається.
Стан руху грошових коштів в колонці № накладної:
•
- сформована ТТН НП з типом зворотного доставки або дод. зворотної доставки "Післяплата";
•
- гроші прийшли, але ще не отримані;
•
- гроші отримані (кінцева особа забрала гроші у відділенні Нової пошти або отримала переведення на платіжну карту).
За допомогою фільтра Післяплата на вкладці Видаткова накладна можна відобразити видаткові накладні за такими ознаками:
•Без післяплати - відображаються всі видаткові накладні з / без використання Нової пошти, які були створені без ознаки Післяплата;
•З післяплатою - відображаються всі видаткові накладні з / без використання Нової пошти, які були створені з ознакою Післяплата;
•Гроші прийшли - всі видаткові накладні, які мають створену ТТН НП і у якій стан стан руху грошових коштів "Гроші прийшли";
•Гроші отримані - все видаткові накладні, які мають створену ТТН НП і у якій стан стан руху грошових коштів "Гроші отримані".
•Гроші повинні прийти - сформована ТТН НП з ознакою Післяплата, є якийсь рух посилки, але не включений жоден з статусів "Гроші отримані".
Також за допомогою фільтра Номер декларації можна відобразити список видаткових накладних, у яких Є або Немає номера декларації.