Планування

<< Click to Display Table of Contents >>

Navigation:  Додаткові функції > Розрахунок зарплати >

Планування

Previous pageReturn to chapter overviewNext page

Закладка Графік роботи

 

Графік роботи призначений для планування роботи співробітників, а також для заповнення фактичного відпрацювання (Мал. 1).

Графік роботи

Мал. 1 (Версія програми 2020.4.6)

 

Запланувати вихід для посади можна клавішами F2 або Enter і подвійний клік на відповідній порожній клітці (якщо встановлено перемикач Планування). Скасувати - тими ж діями на заповненій клітині.

Встановити Фактичне відпрацювання можна за допомогою клавіш F3 або Enter і подвійний клік (встановлений перемикач Фактичне відпрацювання).

При заповненні Фактичного відпрацювання відкривається діалогове вікно, в якому можна ввести результат роботи в зміні, кількість відпрацьованих годин і коментар (Мал. 2).

Заповнення графіка

Мал. 2 (Версія програми 2020.4.6)

 

Види фактичного відпрацювання в зміну:

1) відпрацював;

2) прогул;

3) запізнився;

4) був відсутній з поважних причин;

5) хвороба;

6) відрядження;

7) відпустка;

 

Якщо фактичне відпрацювання встановлюється через діалогове вікно, на записи графіка ставиться мітка Змінено вручну.

 

Відрядження і відпустку можна запланувати за допомогою клавіш F4 і F5 відповідно або через вікно заповнення фактичного відпрацювання.

 

Опції відображення графіка роботи

 

Графік може показувати план виходів, результати фактичного відпрацювання, відпрацьований час, ознака ознайомлення з графіком, наявність коментаря і підсумкові показники. Ці опції відображення можуть бути включені разом і окремо.

Графік роботи - Підсумкові показники

Мал. 3 (Версія програми 2020.4.6)

 

Також в наслідки кожної колонки графіку показується кількість посад, які працюють в зміну (Мал. 3).

Під графіком роботи розташований статус-рядок, який відображає всі дані поточного запису графіка.

 

Умовні позначення на графіку роботи можна подивитися, натиснувши на кнопку кнопка Умовні позначення (Мал. 4).

Умовні позначення

Мал. 4 (Версія програми 2020.4.6)

 

Для графіку роботи є дія Автоматичне заповнення, яке заповнює графік роботи, при цьому:

1) Записи графіку роботи, у яких фактичне відпрацювання заповнена вручну, в автоматичному заповненні графіку не беруть участь;

2) Для інших запланованих виходів, час розраховується відповідно до способу, встановленого на посаді;

3) Якщо у посади відпрацьований час розраховується за журналом роботи бригад або по журналу роботи співробітників, то будуть заповнені незаплановані виходи.

Якщо є понаднормова зміна і співробітник відпрацював більше тривалості звичайної зміни, то "зайвий" час буде включено в понаднормові години.

 

Також, є можливість одночасного редагування графіка декількома користувачами. Після внесення змін до графіку, необхідно використовувати кнопку Зберегти кнопка Зберегти для вступу в силу запроваджених змін, а також для того, щоб інші користувачі бачили актуальну інформацію.

Для зручності планування, графік можна згрупувати за Позначенням, Торговельній точці або Співробітникові. Наприклад, угруповання по співробітнику зручно використовувати в тому випадку, якщо співробітник працює на декількох торгових точках. Для цього потрібно необхідну колонку (Позначення, Співробітник, Торгова точка) "зачепити мишкою" (клікнути лівою клавішею миші і не відпускати) і "перетягнути" на сіру смугу з написом Drag a column header here to group by that column. Слід зазначити, що є можливість згрупувати графік не по одній, а по декільком колонкам (Мал. 5).

Графік роботи - сортування за співробітником

Мал. 5 (Версія програми 2020.4.6)

 

Співробітник може ознайомитися з графіком роботи на формі Реалізація (Документ - Реалізація - кнопка Додаткові дії - пункт Ознайомлення з графіком роботи). Для співробітника буде виведений графік роботи на наступний тиждень, який може бути роздрукований.

Використовуючи фільтр Заповнення і відображення, можна істотно скоротити відображення даного графіка, використовуючи ті, які потрібні користувачеві програми:

Планування або Фактична відпрацювання - використовується для заповнення графіка, необхідно вибрати один;

Фактичне відпрацювання;

Відпрацьований час;

Ознайомлення з графіком;

Коментар;

Підсумкові показники - відображають планові і фактичні показники графіку роботи для кожної посади за період:

-кількість запланованих днів роботи;

-кількість запланованих і відпрацьованих змін;

-кількість запланованих і відпрацьованих годин;

-кількість днів відпустки;

-кількість змін прогулів, запізнень, відгулів, хвороб;

-кількість днів відряджень.

 

Нижче відображається Фільтр по Співробітникові або Позначення (вказується в Посади) - після вибору використовуваного фільтру - введіть в поле назву і натисніть на кнопку Застосувати (Enter).

 

На вкладці План продажів розташовані Плани продажів, Продажі в складі бригад та Продажі в складі бригад за день (Мал. 6).

Планування - план продажів

Мал. 6 (Версія програми 2020.4.6)

 

Варто зазначити, що в даній формі є можливість здійснити друк або експорт в Excel файл.

Створення планів продажів обов'язково, якщо для торгової точки встановлено розрахунок премій за продаж товару і "вилка" відсотків.

 

При створенні Плану продажів потрібно заповнити наступні параметри (Мал 7):

План продажів - форма редагування

Мал. 7 (Версія програми 2020.4.6)

 

1. Торгова точка - для якої створюється план продажів.

2. Дата початку плану;

3. Дата закінчення плану;

4. Товарна група - для розрахунку плану продажів за товарними групами. При створенні плану продажів можна зі списку вказати, з якої саме групи товарів буде розраховуватися план продажів. Щоб створити нову групу необхідно натиснути на кнопку Довідник кнопка Довідник. Після чого відкриється вікно Товарні групи, у верхній частині якого після натискання на кнопку Додати кнопка Додати є можливість створити нову групу. У нижній частині вікна додається вид товару, який буде відноситься до даної товарної групи. При натисканні на кнопку Додати кнопка Додати відкриється вікно Вид товару групи, де за допомогою списку або за допомогою Довідника кнопка Довідник слід вибрати необхідний вид товару. При натисканні на кнопку Записати кнопка Записати вигляд товару буде додано до товарної групи. При необхідності можна обмежити діапазон товарів, що відносяться до вибраного виду товару, вказуючи виробника, сезон, постачальника і т.п. Після вибору всіх необхідних видів товару слід натиснути кнопку Вибрати. Після цього, створена товарна група буде вказана в полі Товарна група на формі План продажів.

Таким чином, якщо в поле вказана товарна група, то план продажів буде розраховуватися тільки по тих товарах, які входять до цієї товарної групи. При цьому, планів продажів з різними товарними групами може бути кілька для одного центру обліку та періоду.

5. Кількість планова - для створення плану продажів на кількість. В даному полі необхідно вказати планову кількість проданого товару.

У свою чергу, в таблиці План продажів відображаються колонки Кількість фактична і Кількість планова, в яких відображається відповідно кількість проданого товару і планову кількість.

6. Сума середнього чека планована - для створення плану продаж за середнім чеком. У цьому полі необхідно вказати плановану суму середнього чека.

7. Вид плану - служить для вибору типу розрахунку виконаності плану:

На суму -% виконання буде розрахований щодо планового і фактичного виторгу;

На кількість -% виконання буде розрахований щодо планового і фактичної кількості;

На суму і кількість.

8. Тип плану продажів - дозволяє провести відповідність планів продажів і способів нарахувань, які будуть виконані від плану продажів. У випадаючому списку необхідно вказати тип плану продажів або за допомогою кнопки Довідник кнопка Довідник, створити новий. При натисканні на кнопку відкриється вікно Типи плану продажів (Мал. 8).

Тип плану продажів - довідник

Мал. 8 (Версія програми 2020.4.6)

 

При натисканні на кнопку Додати кнопка Додати є можливість створити новий тип плану продажів. Відкриється вікно Тип плану продажів, в якому необхідно написати назву плану (Мал. 9).

Тип плану продажів - форма редагування

Мал. 9 (Версія програми 2020.4.6)

 

Наприклад, можна створити план продажів з якої-небудь товарної групи, при цьому створити тип плану продажів з відповідною назвою і вказати даний тип при створенні плану продажів.

Таким чином, при нарахуванні зарплати (Розрахунок зарплати - Налаштування - Зарплата за посадою), вибравши Спосіб нарахування, який прив'язаний до продажу (Індивідуальний відсоток, Премія за продаж виду товару і Доплата від ціни), необхідно вказати Тип плану продажів (Мал. 10) і нарахування зарплати будуть розраховуватися за всіма планами продажу зазначеного типу.

Зарплата - Тип плану продажів

Мал. 10 (Версія програми 2020.4.6)

 

8. Виторг планований;

9. Виключити покупки ВІП - клієнтів - якщо даний перемикач включений, то при розрахунку плану продажів не враховуються покупки ВІП-клієнтів.

 

Спочатку план продажів створюється зі станом Не виконаний.

 

Дія Розрахувати план продажів - розраховує виторг, прибуток і виторг з обмеженням (якщо потрібно) за період виплат. Також заповнюється Продажі в складі бригад для кожної бригади, яка виконувала план продажів, розраховується виторг, прибуток, виторг з обмеженням по ціні товару (якщо потрібно) і доплата за продаж товару (якщо потрібно) за кожен день і за планом продажів в цілому. Ще заповнюються особисті продажі, якщо встановлена ​​Бригадна робота з урахуванням особистих продажів.

Після натискання дії Розрахувати план продажів відбувається перевірка на необхідність розрахунку собівартості. Залежно від результатів перевірки питання необхідності розрахунку собівартості може не відображатися. Розрахунок собівартості буде залежати від того, чи є в плані продажів хоча б одна посада з діючою зарплатою, де спосіб розрахунку зарплати встановлено "Від виручки торгової точки" або "Від виручки бригади".

 

Сума виторгу - це сума виторгу за кожен день плану продажів;

Сума середнього чека - Сума виторгу / Сума кількості чеків по днях, в яких був позитивний виторг, де

Виторг - це сума реалізацій мінус сума повернень;

Кількість чеків за день - це кількість чеків тільки реалізації (в кількість чеків не потрапляють дні, в яких виторг менше нуля).

 

Закладка План особистих продажів - містить плани продажів для кожного співробітника.

План особистих продажів розраховується для співробітника по всій торговій мережі, але тільки за тими торговими точками, у яких встановлено Метод обліку роботи продавців - Бригадна робота з урахуванням особистих продажів.

 

При створенні Плану особистих продажів (Мал. 11) вказується:

План особистих продажів

Мал. 11 (Версія програми 2020.4.6)

 

1. Співробітник;

2. Дата початку плану;

3. Дата закінчення плану;

4. Тип плану продажів;

5. Виторг планований;

6. Товарні групи.

 

За Планом особистих продажів можна створити нарахування для співробітника, для цього потрібно вибрати дію Створити нарахування.

Особистий план продажів розраховується за всіма планами продажів торгової точки з таким же типом і товарною групою.

 

Вкладка Журнал роботи бригад містить Журнал роботи бригад (Мал. 12) який заповнюється по дії Нові зміна.

Журнал роботи бригад

Мал. 12 (Версія програми 2020.4.6)

 

Зеленим рядком підсвічуються ті бригади, час закінчення у яких встановлене не автоматично після дії Перезмінка, а було змінено. Час закінчення може бути змінено по кнопці Змінити. На формі Робота в бригаді вказати потрібний час закінчення і зберегти по кнопці Записати.

За допомогою кнопки Звіт кнопка Звіт можна надрукувати та вивантажити дані з таблиці до Excel для подальшої роботи з ними.

 

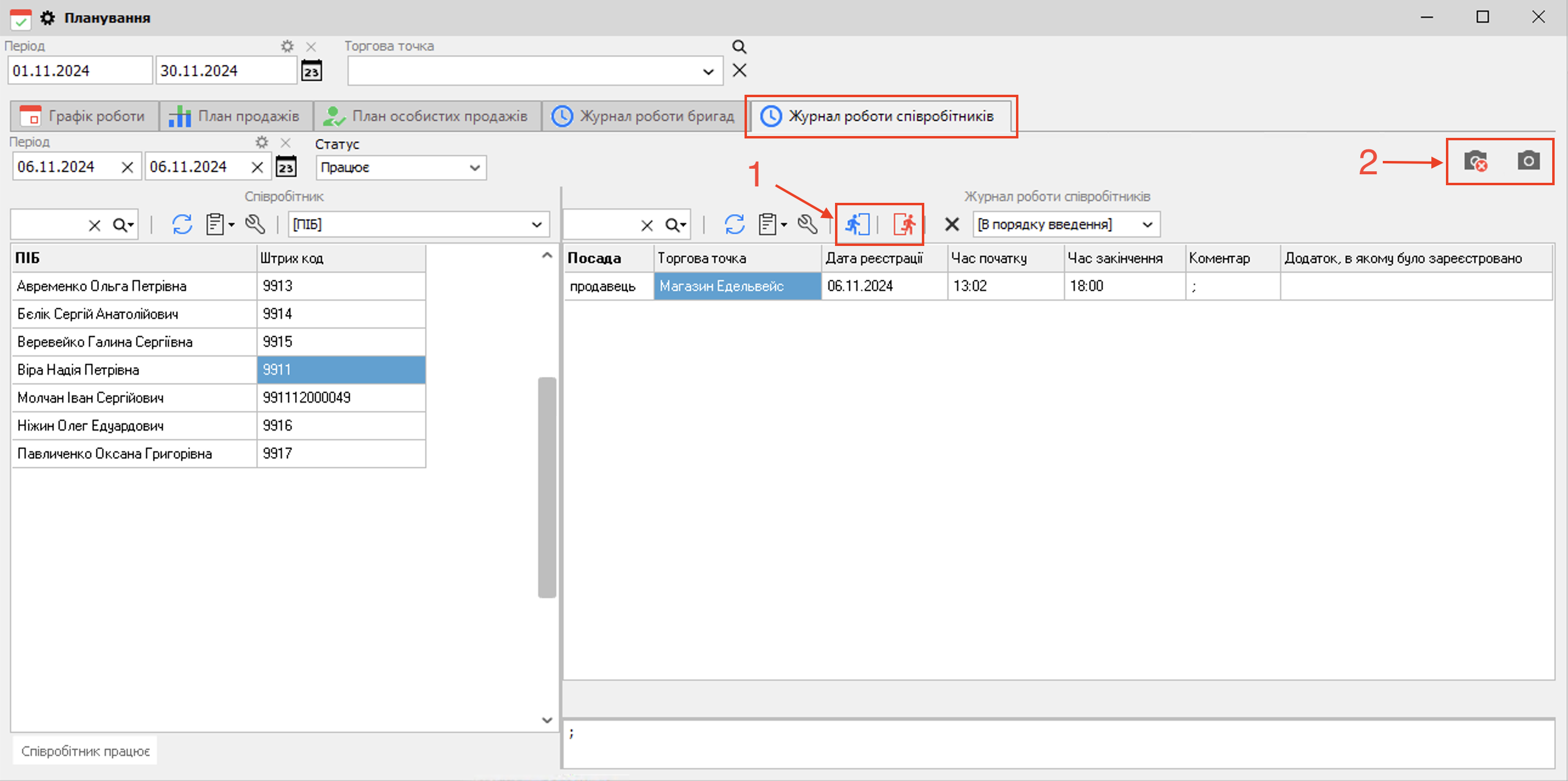
 Вкладка Журнал роботи співробітників містить Журнал роботи співробітників (Мал. 13), який заповнюється за діями Реєстрація початку і закінчення робочого дня.

Журнал роботи співробітників

Мал. 13 (Версія програми 2022.0.40)

 

Можна зареєструвати початок та закінчення роботи співробітника вручну, якщо з якихось причин співробітник цього самостійно не зробив. Для початку роботи натисніть Створити прихід кнопка Початок роботи, для закінчення роботи - Створити вихід кнопка Зареєструвати закінчення роботи (Мал. 13 (1)). По натисканню на дію Видалити всі записи за день кнопка Видалити всі дані за день будуть видалені всі записи з журналу реєстрації початку/закінчення роботи для співробітника на дату, яка відповідає даті в поточному рядку таблиці Журнал роботи співробітників. Перед видалення буде відображено відповідне повідомлення з можливими наслідками.

Кнопка кнопка Фото реєстрації співробітника (Мал. 13 (2)) відображає фото співробітника, створене в момент реєстрації початку/закінчення робочого дня через мобільний додаток або Hybrid, після натискання на яку відкриється вікно Фото співробітника. Якщо було кілька реєстрацій приходу, то в даному вікні буде відображено кількість фотографій з описом під фото до якої події відноситься - "Початок роботи" або "Закінчення роботи". Варто зазначити, що для зберігання фотографій початку / закінчення роботи співробітника необхідно, щоб в програмі було встановлено Місце зберігання фотографій - У каталозі (Налаштування - Параметри - Товар - вкладка Фотографія). Фотографії реєстрації співробітників зберігаються в каталозі зберігання фото в папці user_foto_dir (папка буде автоматично створена в разі її відсутності). За допомогою кнопки кнопка Видалення старих фото (Мал. 13 (1)) можна задати кількість днів зберігання фото. Фотографії, старіші за вказане число днів, будуть видалені.

Для реєстрації початку/закінчення робочого дня з фото через мобільний додаток, необхідно, щоб в налаштуваннях доступу мобільного додатку в гілці Реєстрація робочого дня співробітника була активована настройка Робити фото при реєстрації робочого часу. Детальніше про режим мобільного додатку Реєстрація робочого дня співробітника див. тут.

Для реєстрації початку/закінчення робочого дня співробітника з фото через Hybrid необхідно активувати настройку Фотографувати співробітника при реєстрації закінчення/початку роботи (Hybrid) (Налаштування - Параметри - вкладка Сервіс).

За допомогою кнопки Звіт кнопка Звіт можна надрукувати та вивантажити дані з відповідної таблиці до Excel для подальшої роботи з ними.